⚡⚡⚡ 新年新文⚡⚡⚡
文章目录
AI正在重塑设计的本质。我们正从“手工制作”(Design 1.0)和“模板化生产”(Design 2.0),迈入人机协作的“Design 3.0”时代。在这个新阶段,设计不再只是关于“怎么做”,更是关于“为什么创造”。AI成为你的创造力放大器,让每个人,即使没有专业背景,也能自由表达创意,实现“所想即所得”。
本文带你认识一个全新的设计时代 “Design 3.0”,了解全球热门的开源AI设计工具ComfyUI,以及阿里巴巴自研的视觉大模型Wan。
1,Design 3.0
人工智能作为设计工具的出现,标志着我们所称的 “设计 3.0时代” 的到来。
| 分类 | Design 1.0 | Design 2.0 | Design 3.0 |
|---|---|---|---|
| 生产方式 | 手工化 | 模板化 | 智能化 |
| 可及性 | 专业设计师 | 创意人员 | 所有人 |
| 设计工具 | Photoshop, Illustrator | 模板化工具 | AI 工具 |
| 制作周期 | 7 days | 1 day | 10 minutes |
| 生产成本 | $$$$$ | $$$ | $ |
| 资产管理 | 设计师 | 模板集中管理 | AI智能化生成 |
| 创意结果 | 慢速定制、成本高、效果相对高 | 相对快速,效果复制化较千篇一律 | 快速高效, 成本合理, 结果多样性 |
- 设计 1.0:手工化逐件设计
- 设计 2.0:工具驱动、复制化设计
- 设计 3.0:AI 驱动、协作设计
借助 ComfyUI 等工具,您可以构建工作流程,加速设计过程,释放创造力,并比以往更快地将想法付诸实现。
2,ComfyUI
强大的开源 AI 设计工具 — ComfyUI;
ComfyUI 是一个基于节点流程的开源AI图像生成工具,支持以下视觉模型:
- Wan
- Stable Diffusion等模型。
你可以把它理解成一个“可视化编程界面” 或者“可视化AI绘图工作台”:通过连接不同的功能节点(如加载模型、输入提示词、调整参数),自定义完整的出图流程。

2.1,ComfyUI的特点
开源 & 免费
来自全球 AI 创作者的社区持续贡献。
提供图像可控准确性,在创作中释放用户的创造力

- 灵活可控:自由组合节点,实现模型混合、局部重绘等高级操作。
- 可重复使用:保存工作流为JSON文件,一键复现效果。
- 适合进阶创作:支持批量生成、参数微调,满足专业需求。
2.2,获取ComfyUI与部署
- 官方 Github 仓库:获取源代码及部署指南
https://github.com/comfyanonymous/ComfyUI
部署后会有可视化操作界面,用户通过 AI 节点连接实现创作。

它的操作方式非常直观:通过将不同功能的 AI 节点连接起来,用户就可以自由组合 AI 模块,进行创作。如果你是技术高手,可以直接下载源代码进行部署。
在仓库里,也有非常多基于 Stable Diffusion、Flux、以及 Wan2.1 的使用示例。
- ComfyUI 的部署
- 部署难度高
- 高端显卡算力要求。
解决方案:推荐使用阿里云的云端部署:Platform for AI (PAI)
3,ComfyUI主要使用的开源大模型
3.1,Stable Diffusion (SD)
公司:Stability AI 。
官网:https://stability.ai/
提供:
- 图像
- 视频
- 音频 等多个应用领域的开源大模型。
3.2,Wan-阿里巴巴千问视觉大模型
公司:阿里巴巴集团
官方产品平台:Wan AI | Wan2.2: Leading AI Video Generation Mode
模型获取地址:Wan in Huggingface
支持多个版本(3B, 14B 等)。
3.3,Flux -质量领先的图形生成大模型
公司: Black Forest Labs。
官网:Black Forest Labs - Frontier AI Lab
模型获取链接Black Forest Labs in Huggingface

常用版本:
- schnell(轻量化)
- dev(能力更强大)
4,如何下载开源大模型
4.1,Civitai 平台-全球最大、最活跃的开源 AI 社区平台。
官网地址:https://civitai.com/
模型资源:这是全球最大、最活跃的开源 AI 社区平台,在上面你可以找到:
- 各种大模型(如 Stable Diffusion、Realistic Vision)
- 风格化小模型 LoRA
- 以及开源的 Wan Video
例如: - 搜索 “Realistic”,就能直接下载 Realistic Vision 大模型
- 搜索 “Realistic LoRA”,即可找到对应的各种风格化小模型
- 搜索刚才提到的已经开源的 Wan Video
4.2,Wan AI 官方平台:wan.video
Wan AI | Wan2.2: Leading AI Video Generation Mode

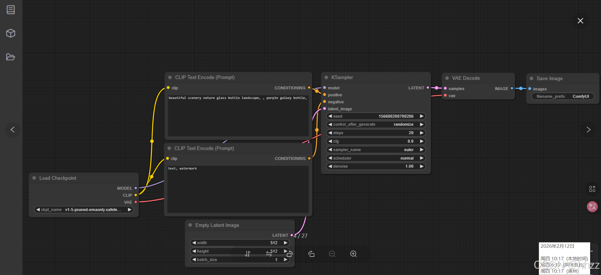
5,初体验ComfyUI
用一个简单的 Flux 文生图节点工作流;
进入已经部署好的 ComfyUI 界面:

切换不同的 Flux 模型版本进行对比:生成一个机器人的图片,


可以看出,不同大模型的组合使用,会带来截然不同的效果;flux-dev版本模型得到的图像更精致一些。
感谢阅读,下期更精彩 👋👋👋
转载自CSDN-专业IT技术社区
原文链接:https://blog.csdn.net/weixin_43025151/article/details/157993174



